Mobirise

Rewards Program Dashboard

I partnered with a Global Banking Institution’s Rewards Program team to successfully migrate their customer support tools to a new platform. My contributions included developing detailed prototypes, user journeys, and comprehensive user personas and flows. By leveraging user data, we significantly enhanced the overall experience and efficiency, delivering a truly tailored solution.

This complex, multi-month initiative required close collaboration with numerous Product Owners and development teams across various locations to address the unique needs of each user journey. Despite the scope, we delivered the project on time, earning recognition from leadership.

Our process involved a deep analysis of existing applications, translating their functionality into the new framework, and maintaining constant communication to align with business goals. Ultimately, we improved over 50 distinct user journeys, empowering frontline colleagues with the tools to provide superior customer support.

Client and Location

Global Finance Instituion,
Phoenix, AZ
Apr  2023 to Jul 2024

OUR DELIVERY

Mobirise

— Services

Competitive analysis
Workshop facilitation
User-interface design
Wireframing
Mobile app design
Designing for Desktop
Developer collaboration

Mobirise

— Deliverables

Team Wide collaborative effort
A fully-detailed journey map
Wireframes
User-interface designs
High-fidelity prototype

Mobirise

— Outcomes

Through collaborative effort with all involved parties, we successfully delivered a detailed and fully scoped prototype. This prototype is now ready to guide development and secure leadership approval.

Mobirise
Mobirise
Mobirise
Mobirise
Mobirise

Understanding the problem

A deep understanding of the problem was the first step

How we approach the limitations

Despite the client’s clear vision, we grappled with an overwhelming number of user journeys and applications. Under tight budget and time constraints, we prioritized workflow optimization to manage the extensive scope. Our goal was to drastically reduce custom development by leveraging a pre-built React library, though this approach presented distinct challenges.

Hard deadline, need it ASAP

The client needed the new dashboard and applications deployed in record time. Why the rush? Their existing 30-year-old tools were riddled with security and usability issues and were being phased out. An urgent upgrade was critical to meet evolving business needs and ensure continued, effective service to external customers in a highly competitive market

Starting to map

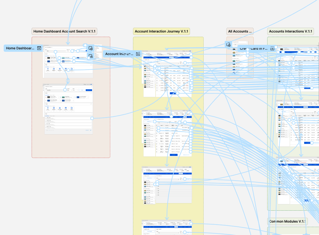
Our initial priority was to thoroughly understand the system’s architecture and how its components delivered data to the Customer Service Team. We achieved this by creating detailed maps and user journeys that encompassed the entire project, from individual interactions to the full application, ensuring system-wide consistency.



Rebuild with efficiency on mind

We were tasked with developing a comprehensive suite of tools to meet customer needs in a highly demanding business environment. Our aim was to deliver a top-tier experience that fully aligned with client expectations. As customers of this banking institution anticipated exceptional service consistent with the brand, it was crucial our new tools met those same high standards.

...the pace in which you have delivered UX for our project has been amazing!!...

Gaurav M.

Manager, Digital Product Management, (PMP)®

The Solution

An iterative and lean design approach

Map, simplify, and repeat

Working closely with the client, we invested substantial time iterating on the journey map. Establishing this solid foundational map was paramount, even before we began considering the layout.

This map proved to be an indispensable tool throughout the entire project. It guided our discussions, provided crucial support for developers, and served as a springboard for rapidly producing the final wireframes. We built the map collaboratively through a combination of live sessions and remote calls, ensuring an efficient and highly participatory process.

Simple to use, but powerful and full featured

We meticulously tailored each screen to display the optimal amount of data, evolving features based on continuous user feedback. This process allowed us to precisely define the features needed for every scenario, empowering the Support Team to efficiently access information, promptly serve user accounts, and consistently deliver expected results. This effort directly addressed a long-standing pain point for the client, earning us significant praise.
The powerful dashboard we delivered now seamlessly supports millions of customers every day.

Effective Prototypes

Our prototypes served a dual purpose: they were both comprehensive documentation and an invaluable reference for the development team. These prototypes detailed user journeys for every conceivable scenario. To meet the manager’s requirements, we created numerous detailed wireframes, which then formed the basis for the Figma prototypes referenced for each feature.

Close, continuous communication with every team was paramount. This ensured all features were thoroughly considered and any limitations addressed well before final delivery.

Outcomes

Better Service, Happy Customers

Mobirise

Make the Service Better for our Customers

The prototypes we delivered acted as both critical documentation and a direct reference for the development team, illustrating user journeys across all possible scenarios. To satisfy the manager's requirements, we developed multiple detailed wireframes, which then informed the Figma prototypes used as a definitive guide for each feature.

Maintaining open communication with every team proved essential. This allowed us to account for all features and resolve any limitations proactively, ensuring a smooth final delivery.

Prototype

Project Disclaimer

The screens used on this Case Study are variants not used on the actual prototype due to NDA agreements and Copyright, the Design System Library and the Screens are based on a generic Bootstrap Library that mirror some of the functionalities of the actual delivered prototype but not all of them, and most features are obscured and modified on purpose to reflect features used on the Case Study.

© Copyright 2024, 2025 Jose Eduardo Arredondo Delgado - All Rights Reserved

AI Website Generator